Integrating data from source to destination is not always a straight path. One must map data, create data flows, run proper transformations, and then initiate data transfer jobs to complete the operation.
Is there a better way to do it? That’s what data integration automation is all about. In this article, we will discuss:
- Why automating data integration is important
- How can you save time and money through data integration automation?
- When automating data integration is not in your favor.
Let’s get started.
To understand data integration, let’s suppose you have to migrate POS data to your data warehouse. This is a weekly job. You have the connectors properly configured. The only problem is that the whole job takes a full day and you are not left with enough time to do any other tasks.
Since the task is repetitive, you are looking for ways to automate it. You come across a data integration tool that allows job scheduling. With job scheduling, you can run the automation whenever required.
What is Data Integration Automation?
Data integration automation means to automate data integration tasks so that they can run without human intervention.
You can improve your organizational efficiency by automating tedious, repetitive tasks associated with data integration, ingestion, migration, extraction, and transformation across the enterprise. Doing so, not only reduces IT costs but takes fewer resources and saves more time.
How to Automate Data Integration Tasks?
To explain how real-time data integration automation works in a real-life scenario, we will use the Astera Centerprise data integrator. It allows us to easily automate data integration tasks and schedule them so that the tasks can run unattended.
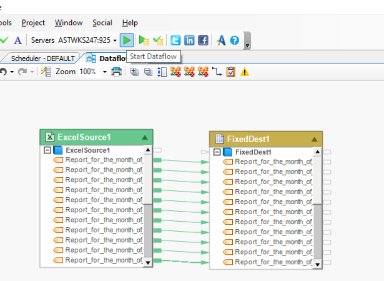
Go to the Centerprise Data integrator and create a dataflow. In our case, we created a simple dataflow for moving excel data to a text file.

We will first run the task to make sure that the dataflow works correctly. We can run the task on any server – even our own system. Click the ‘Start Dataflow’ (green arrow) button to run the task.

Now we will schedule the job using a job scheduler. This will automate our data integration task.

We can run the task at the time of our choice. In this case, we have selected to run it only one time at 4 PM.
However, you can let the task run multiple times. You can even add an email option so that you get an email every time an error occurs.

Once we have configured the job, it will start to appear in the scheduled tasks section.

Our selected time will start to appear in the ‘Next Run’ section on the scheduler.
Now, when the task is run successfully it will show both the ‘Next Run’ and the ‘Last Run’ time.

This is how you can easily automate your data integration tasks. No matter how many sources are there, as long as they are available in the dataflow, the job scheduler will run the task.
Benefits of Automated Data Integration
Automated data integration tools help boost productivity and accelerate time-to-value for BI projects. With these tools, ETL teams spend more time analyzing data and generating data-driven insights rather than creating data connectors and preparing data for extraction. Some of the best benefits of automated data integration include.
Supports Big Data Initiatives
Data integration automation makes it easier to ETL data. Since big data analysis is now becoming an important part of each BI task, data automation supports it through consistent data processing. With real-time data integration automation, ETL teams have more time at hand to analyze the growing volumes of data coming their way. They can use this analysis to optimize and improve their current processes or to provide a more holistic view of their organization to their C-level executives.
Saves Time and Resources
On average, a data integration job can take somewhere from one day to a week. Manual integration requires implementation and maintenance by experienced IT experts.
Automation can turn these tasks over to an intuitive system, the job can be performed in hours every day. ETL teams will not have to actively maintain their dataflows and their work gets easier.
Completely Scalable
In the example we showed above, we only used one source and a destination. However, even if you have 100s of sources and destinations, the job will be performed in the same way. The performance will of course depend on the server resources you have but the task automation won’t require any exclusive changes. These capabilities make it easier for data teams to easily scale data integration processes.
Less Expensive than manual integration
Let’s calculate. With manual integration, you hire an ETL expert to design data maps, workflows and create connectors for legacy systems. That ETL expert charges around $80K per year.
On the other hand, you have an automated data integration software that can let you create data maps, workflows, and extract data from 40+ databases and applications within minutes. The complete tool costs around $40K.
Which of these will help your business grow faster? Of course, the one that saves time, improves processes, and is cost-effective.
Long-term Focus
Data integration allows long-term forecasts of the company. Let’s say you want to know what the turnover of a business unit in your organization was. You will need data from sales, marketing, product manufacturing, quality assurance, and many other places. All this data needs to be in your data warehouse because that is the only way data visualizations are possible.
Without automating data integration, your ETL teams will first have to ETL data to the data warehouse. This will of course take more time and you will have to wait at least a day for the data to be prepared for OLAP.
However, with data integration automation, you can do the same task within minutes because the data is automatically loaded to your data warehouse after applying all the transformations.
Should You Go for Automated Data Integration?
The answer to this question depends on many factors. Automating data integration tasks is a decision that the ETL teams can only take once they have experienced the performance of the task and its average demand ratio.

Let’s discuss some factors that can help you make an aware decision about automating your data integration tasks.
Is the data integration task recurring?
If the data integration task is recurring i.e. it needs to be repeated regularly, then it is better to automate that task.
Does the data integration task require timely maintenance?
On the other hand, if the task requires high-level maintenance and is more prone to errors, then such a task should be performed manually. It also depends on the priority level of that task – we will discuss this part below.
Does the data integration task require multiple resources?
The data integration task can’t be automated completely if it requires multiple resources. So, in such a scenario, your best bet is to automate parts of it that can be automated and run the other parts manually. In short, it will require a hybrid data integration approach.
What is the priority of the data integration task?
Let’s say the upper management wants to view the data visualizations of their sales cycle in weekly meetings. It means the sales data integration is a priority task. Next, check if the data can be easily integrated with the data warehouse. If so, then automate this task.
Bottom-line
Automating data integration tasks simplifies workflows, saves time, improves processes, and reduces the number of resources used for data extraction before.
Since data integration has become the best way to analyze huge chunks of data and gain a competitive edge, it is necessary that organizations start adopting automated data integration on a large scale.
Learn more about automating data integration with Astera Centerprise.
